Android应用步伐资源的编译和打包过程分析

源码 2024-9-30 15:00:18 322 0
我们知道,在一个APK文件中,除了有代码文件之外,尚有很多资源文件。这些资源文件是通过Android资源打包工具aapt(Android Asset Package Tool)打包到APK文件内里的。在打包之前,大部分文本格式的XML资源文件还会被编译成二进制格式的XML资源文件。在本文中,我们就详细分析XML资源文件的编译和打包过程,为反面深入相识Android体系的资源管理框架打下坚固的基础。
在前面Android资源管理框架(Asset Manager)扼要先容和学习筹划一文中提到,只有那些类型为**res/animator、res/anim、res/color、res/drawable(非Bitmap文件,即非.png、.9.png、.jpg、.gif文件)、res/layout、res/menu、res/values和res/xml **的资源文件均会从文本格式的XML文件编译成二进制格式的XML文件,如图1所示:

这些XML资源文件之所要从文本格式编译成二进制格式,是由于:


    • 二进制格式的XML文件占用空间更小。这是由于全部XML元素的标签、属性名称、属性值和内容所涉及到的字符串都会被同一网络到一个字符串资源池中去,并且会去重。有了这个字符串资源池,原来利用字符串的地方就会被更换成一个索引到字符串资源池的整数值,从而可以减少文件的巨细。


    • 二进制格式的XML文件分析速率更快。这是由于二进制格式的XML元素内里不再包罗有字符串值,因此就制止了举行字符串分析,从而提高速率。

将XML资源文件从文本格式编译成二进制格式办理了空间占用以及分析服从的问题,但是对于Android资源管理框架来说,这只是完成了其中的一部分工作。Android资源管理框架的别的一个告急使命就是要根据资源ID来快速找到对应的资源。
在前面Android资源管理框架(Asset Manager)扼要先容和学习筹划一文中提到,为了使得一个应用步伐可以大概在运行时同时支持差别的巨细和密度的屏幕,以及支持国际化,即支持差别的国家地区和语言,Android应用步伐资源的构造方式有18个维度,每一个维度都代表一个设置信息,从而可以使得应用步伐可以大概根据装备的当前设置信息来找到最匹配的资源来展如今UI上,从而提高用户体验。
由于Android应用步伐资源的构造方式可以到达18个维度,因此就要求Android资源管理框架可以大概快速定位最匹配装备当前设置信息的资源来展如今UI上,否则的话,就会影响用户体验。为了支持Android资源管理框架快速定位最匹配资源,Android资源打包工具aapt在编译和打包资源的过程中,会实行以下两个额外的操纵:


    • 赋予每一个非assets资源一个ID值,这些ID值以常量的情势界说在一个R.java文件中。


    • 天生一个resources.arsc文件,用来形貌那些具有ID值的资源的设置信息,它的内容就相当于是一个资源索引表。

有了资源ID以及资源索引表之后,Android资源管理框架就可以敏捷将根据装备当前设置信息来定位最匹配的资源了。接下来我们在分析Android应用步伐资源的编译和打包过程中,就重要关注XML资源的编译过程资源ID文件R.java的天生过程以及资源索引表文件resources.arsc的天生过程
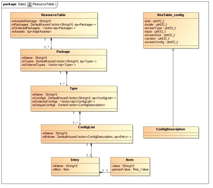
Android资源打包工具在编译应用步伐资源之前,会创建一个资源表。这个资源表利用一个ResourceTable对象来形貌,当应用步伐资源编译完成之后,它就会包罗全部资源的信息。有了这个资源表之后, Android资源打包工具就可以根据它的内容来天生资源索引表文件resources.arsc了。
接下来,我们就通过ResourceTable类的实现来先大概相识资源表内里都有些什么东西,如图2所示:

2.jpg
ResourceTable类用来总体形貌一个资源表,它的告急成员变量的寄义如下所示:


  • mAssetsPackage:表现当前正在编译的资源的包名称。
  • mPackages:表现当前正在编译的资源包,每一个包都用一个Package对象来形貌。比方,一样寻常我们在编译应用步伐资源时,都会引用体系预先编译好的资源包,这样当前正在编译的资源包除了目标应用步伐资源包之外,就尚有预先编译好的体系资源包。
  • mOrderedPackages:和mPackages一样,也是表现当前正在编译的资源包,不过它们是以Package ID从小到大的次序生存在一个Vector内里的,而mPackages是一个以Package Name为Key的DefaultKeyedVector。
  • mAssets:表现当前编译的资源目次,它指向的是一个AaptAssets对象。
Package类用来形貌一个包,这个包可以是一个被引用的包,即一个预先编译好的包,也可以是一个正在编译的包,它的告急成员变量的寄义如下所示:

  • mName:表现包的名称。
  • mTypes:表现包罗的资源的类型,每一个类型都用一个Type对象来形貌。资源的类型就是指animimator、anim、color、drawable、layout、menu和values等。
  • mOrderedTypes:和mTypes一样,也是表现包罗的资源的类型,不过它们是Type ID从小到大的次序生存在一个Vector内里的,而mTypes是一个以Type Name为Key的DefaultKeyedVector。
Type类用来形貌一个资源类型,它的告急成员变量的寄义如下所示:

  • mName:表现资源类型名称。
  • mConfigs:表现包罗的资源设置项列表,每一个设置项列表都包罗了一系列同名的资源,利用一个ConfigList来形貌。比方,假设有main.xml和sub.xml两个layout类型的资源,那么main.xml和sub.xml都分别对应有一个ConfigList。
  • mOrderedConfigs:和mConfigs一样,也是表现包罗的资源设置项,不过它们是以Entry ID从小到大的次序生存在一个Vector内里的,而mConfigs是以Entry Name为Key的DefaultKeyedVector。
  • mUniqueConfigs:表现包罗的差别资源设置信息的个数。我们可以将mConfigs和mOrderedConfigs看作是按照名称的差别来分别资源项,而将mUniqueConfigs看作是按照设置信息的差别来分别资源项。
ConfigList用来形貌一个资源设置项列表,它的告急成员变量的寄义如下所示:

  • mName:表现资源项名称,也称为Entry Name。
  • mEntries:表现包罗的资源项,每一个资源项都用一个Entry对象来形貌,并且以一个对应的ConfigDescription为Key生存在一个DefaultKeyedVector中。比方,假设有一个名称为icon.png的drawable资源,有三种差别的设置,分别是ldpi、mdpi和hdpi,那么以icon.png为名称的资源就对应有三个项。
Entry类用来形貌一个资源项,它的告急成员变量的寄义如下所示:

  • mName:表现资源名称。
  • mItem:表现资源数据,用一个Item对象来形貌。
Item类用来形貌一个资源项数据,它的告急成员变量的寄义如下所示:

  • value:表现资源项的原始值,它是一个字符串。
  • parsedValue:表现资源项原始值颠末分析后得到的结构化的资源值,利用一个Res_Value对象来形貌。比方,一个整数类型的资源项的原始值为“12345”,颠末分析后,就得到一个巨细为12345的整数类型的资源项。
ConfigDescription类是从ResTable_config类继续下来的,用来形貌一个资源设置信息。ResTable_config类的成员变量imsi、locale、screenType、input、screenSize、version和screenConfig对应的实际上就是在前面Android资源管理框架(Asset Manager)扼要先容和学习筹划一文提到的18个资源维度。
前面提到,当前正在编译的资源目次是利用一个AaptAssets对象来形貌的,它的实现如图3所示:

3.jpg
AaptAssets类的告急成员变量的寄义如下所示:


  • mPackage:表现当前正在编译的资源的包名称。
  • mRes:表现所包罗的资源类型集,每一个资源类型都利用一个ResourceTypeSet来形貌,并且以Type Name为Key生存在一个KeyedVector中。
  • mHaveIncludedAssets:表现是否有引用包。
  • mIncludedAssets:指向的是一个AssetManager,用来分析引用包。引用包都是一些预编译好的资源包,它们必要通过AssetManager来分析。毕竟上,Android应用步伐在运行的过程中,也是通过AssetManager来分析资源的。
  • mOverlay:表现当前正在编译的资源的重叠包。重叠包是什么概念呢?假设我们正在编译的是Package-1,这时间我们可以设置别的一个Package-2,用来告诉aapt,如果Package-2界说有和Package-1一样的资源,那么就用界说在Package-2的资源来更换掉界说在Package-1的资源。通过这种Overlay机制,我们就可以对资源举行定制,而又不失一样寻常性。
ResourceTypeSet类实际上形貌的是一个类型为AaptGroup的KeyedVector,并且这个KeyedVector是以AaptGroup Name为Key的。AaptGroup类形貌的是一组同名的资源,类似于前面所形貌的ConfigList,它有一个告急的成员变量mFiles,内里生存的就是一系列同名的资源文件。每一个资源文件都是用一个AaptFile对象来形貌的,并且以一个AaptGroupEntry为Key生存在一个DefaultKeyedVector中。
AaptFile类的告急成员变量的寄义如下所示:


  • mPath:表现资源文件路径。
  • mGroupEntry:表现资源文件对应的设置信息,利用一个AaptGroupEntry对象来形貌。
  • mResourceType:表现资源类型名称。
  • mData:表现资源文件编译后得到的二进制数据。
  • mDataSize:表现资源文件编译后得到的二进制数据的巨细。
AaptGroupEntry类的作用类似前面所形貌的ResTable_config,它的成员变量mcc、mnc、locale、vendor、screenLayoutSize、screenLayoutLong、orientation、uiModeType、uiModeNight、density、tounscreen、keysHidden、keyboard、navHidden、navigation、screenSize和version对应的实际上就是在前面Android资源管理框架(Asset Manager)扼要先容和学习筹划一文提到的18个资源维度。
Android资源打包工具的实行过程

相识了ResourceTable类和AaptAssets类的实现之后,我们就可以开始分析Android资源打包工具的实行过程了,如图4所示:

    假设我们当前要编译的应用步伐资源目次结构如下所示:project  --AndroidManifest.xml  --res    --drawable-ldpi      --icon.png    --drawable-mdpi      --icon.png    --drawable-hdpi      --icon.png    --layout      --main.xml      --sub.xml    --values      --strings.xml接下来,我们就按照图4所示的步调来分析上述应用步伐资源的编译和打包过程。
一. 分析AndroidManifest.xml

分析AndroidManifest.xml是为了得到要编译资源的应用步伐的包名称。我们知道,在AndroidManifest.xml文件中,manifest标签的package属性的值形貌的就是应用步伐的包名称。有了这个包名称之后,就可以创建资源表了,即创建一个ResourceTable对象。
二. 添加被引用资源包

Android体系界说了一套通用资源,这些资源可以被应用步伐引用。比方,我们在XML结构文件中指定一个LinearLayout的androidrientation属性的值为“vertical”时,这个“vertical”实际上就是在体系资源包内里界说的一个值。
在Android源代码工程环境中,Android体系提供的资源颠末编译后,就位于out/target/common/obj/APPS/framework-res_intermediates/package-export.apk文件中,因此,在Android源代码工程环境中编译的应用步伐资源,都会引用到这个package-export.apk。
从上面的分析就可以看出,我们在编译一个Android应用步伐的资源的时间,至少会涉及到两个包,其中一个被引用的体系资源包,别的一个就是当前正在编译的应用步伐资源包。每一个包都可以界说本身的资源,同时它也可以引用别的包的资源。那么,一个包是通过什么方式来引用别的包的资源的呢?这就是我们熟悉的资源ID了。资源ID是一个4字节的无符号整数,其中,最高字节表现Package ID,次高字节表现Type ID,最低两字节表现Entry ID。
Package ID相当于是一个定名空间,限定资源的泉源。Android体系当前界说了两个资源命令空间,其中一个体系资源命令空间,它的Package ID便是0x01,别的一个是应用步伐资源命令空间,它的Package ID便是0x7f。全部位于[0x01, 0x7f]之间的Package ID都是合法的,而在这个范围之外的都黑白法的Package ID。前面提到的体系资源包package-export.apk的Package ID就便是0x01,而我们在应用步伐中界说的资源的Package ID的值都便是0x7f,这一点可以通过天生的R.java文件来验证。
Type ID是指资源的类型ID。资源的类型有animator、anim、color、drawable、layout、menu、raw、string和xml等等多少种,每一种都会被赋予一个ID。
Entry ID是指每一个资源在其所属的资源类型中所出现的次序。留意,差别类型的资源的Entry ID有大概是类似的,但是由于它们的类型差别,我们仍旧可以通过其资源ID来区别开来。
关于资源ID的更多形貌,以及资源的引用关系,可以参考frameworks/base/libs/utils目次下的README文件。
三. 网络资源文件

在编译应用步伐资源之前,Android资源打包工具aapt会创建一个AaptAssets对象,用来网络当前必要编译的资源文件。这些必要编译的资源文件就生存在AaptAssets类的成员变量mRes中,如下所示:
class AaptAssets : public AaptDir{    ...... private:    ......     KeyedVector<String8, sp<ResourceTypeSet> >* mRes;};
AaptAssets类界说在文件frameworks/base/tools/aapt/AaptAssets.h中。
AaptAssets类的成员变量mRes是一个类型为ResourceTypeSet的KeyedVector,这个KeyedVector的Key就是资源的类型名称。由此就可知,网络到资源文件是按照类型来生存的。比方,对于我们在这篇文章中要用到的例子,一共有三种类型的资源,分别是drawable、layout和values,于是,就对应有三个ResourceTypeSet。
从前面的图3可以看出,ResourceTypeSet类本身形貌的也是一个KeyedVector,不过它内里生存的是一系列有着类似文件名的AaptGroup。比方,对于我们在这篇文章中要用到的例子:

  • 类型为drawable的ResourceTypeSet只有一个AaptGroup,它的名称为icon.png。这个AaptGroup包罗了三个文件,分别是res/drawable-ldpi/icon.png、res/drawable-mdpi/icon.png和res/drawable-hdpi/icon.png。每一个文件都用一个AaptFile来形貌,并且都对应有一个AaptGroupEntry。每一个AaptGroupEntry形貌的都是差别的资源设置信息,即它们所形貌的屏幕密度分别是ldpi、mdpi和hdpi。
  • 类型为layout的ResourceTypeSet有两个AaptGroup,它们的名称分别为main.xml和sub.xml。这两个AaptGroup都是只包罗了一个AaptFile,分别是res/layout/main.xml和res/layout/sub.xml。这两个AaptFile同样是分别对应有一个AaptGroupEntry,不过这两个AaptGroupEntry形貌的资源设置信息都是属于default的。
  • 类型为values的ResourceTypeSet只有一个AaptGroup,它的名称为strings.xml。这个AaptGroup只包罗了一个AaptFile,即res/values/strings.xml。这个AaptFile也对应有一个AaptGroupEntry,这个AaptGroupEntry形貌的资源设置信息也是属于default的。
四. 将网络到的资源增加到资源表

前面网络到的资源只是生存在一个AaptAssets对象中,这一步必要将这些资源同时增加到一个资源表中去,即增加到前面所创建的一个ResourceTable对象中去,由于末了我们必要根据这个ResourceTable来天生资源索引表,即天生resources.arsc文件。
留意,这一步网络到资源表的资源是不包罗values类型的资源的。类型为values的资源比力特别,它们要颠末编译之后,才会添加到资源表中去。这个过程我们反面再形貌。
从前面的图2可以看出,在ResourceTable类中,每一个资源都是分别用一个Entry对象来形貌的,这些Entry分别按照Pacakge、Type和ConfigList来分类生存。比方,对于我们在这篇文章中要用到的例子,假设它的包名为“shy.luo.activity”,那么在ResourceTable类的成员变量mPackages和mOrderedPackages中,就会分别生存有一个名称为“shy.luo.activity”的Package,如下所示:
class ResourceTable : public ResTable::Accessor{    ...... private:    ......     DefaultKeyedVector<String16, sp<ackage> > mPackages;    Vector<sp<ackage> > mOrderedPackages;       ......};
ResourceTable类界说在文件frameworks/base/tools/aapt/ResourceTable.h中。
在这个名称为“shy.luo.activity”的Package中,分别包罗有drawable和layout两种类型的资源,每一种类型利用一个Type对象来形貌,其中:

  • 类型为drawable的Type包罗有一个ConfigList。这个ConfigList的名称为icon.png,包罗有三个Entry,分别为res/drawable-ldip/icon.png、res/drawable-mdip/icon.png和res/drawable-hdip/icon.png。每一个Entry都对应有一个ConfigDescription,用来形貌差别的资源设置信息,即分别用来形貌ldpi、mdpi和hdpi三种差别的屏幕密度。
  • 类型为layout的Type包罗有两个ConfigList。这两个ConfigList的名称分别为main.xml和sub.xml。名称为main.xml的ConfigList包罗有一个Entry,即res/layout/main.xml。名称为sub.xml的ConfigList包罗有一个Entry,即res/layout/sub/xml。
上述得到的五个Entry分别对应有五个Item,它们的对应关系以及内容如下图5所示:
5.jpg 五. 编译values类资源

类型为values的资源形貌的都是一些简单的值,如数组、颜色、尺寸、字符串和样式值等,这些资源是在编译的过程中举行网络的。接下来,我们就以字符串的编译过程来举行分析。
在这篇文章中要用到的例子中,包罗有一个strings.xml的文件,它的内容如下所示:
<?xml version="1.0" encoding="utf-8"?><resources>    <string name="app_name">Activity</string>    <string name="sub_activity">Sub Activity</string>    <string name="start_in_process">Start sub-activity in process</string>    <string name="start_in_new_process">Start sub-activity in new process</string>    <string name="finish">Finish activity</string></resources>这个文件颠末编译之后,资源表就多了一个名称为string的Type,这个Type有五个ConfigList。这五个ConfigList的名称分别为“app_name”、“sub_activity”、“start_in_process”、“start_in_new_process"和“finish”,每一个ConfigList又分别含有一个Entry。
上述得到的五个Entry分别对应有五个Item,它们的对应关系以及内容如图6所示:

六. 给Bag资源分配ID

类型为values的资源除了是string之外,尚有别的很多类型的资源,其中有一些比力特别,如bag、style、plurals和array类的资源。这些资源会给本身界说一些专用的值,这些带有专用值的资源就统称为Bag资源。比方,Android体系提供的androidrientation属性的取值范围为{“vertical”、“horizontal”},就相当于是界说了vertical和horizontal两个Bag。
在继续编译别的非values的资源之前,我们必要给之前网络到的Bag资源分配资源ID,由于它们大概会被别的非values类资源引用到。假设在res/values目次下,有一个attrs.xml文件,它的内容如下所示:
<?xml version="1.0" encoding="utf-8"?><resources>    <attr name="custom_orientation">        <enum name="custom_vertical" value="0" />        <enum name="custom_horizontal" value="1" />    </attr></resources>这个文件界说了一个名称为“custom_orientation”的属性,它是一个摆列类型的属性,可以取值为“custom_vertical”大概“custom_horizontal”。Android资源打包工具aapt在编译这个文件的时间,就会天生以下三个Entry,如图7所示:

7.jpg
上述三个Entry均为Bag资源项,其中,custom_vertical(id类型资源)和custom_horizontal( id类型资源)是custom_orientation(attr类型资源)的两个bag,我们可以将custom_vertical和custom_horizontal当作是custom_orientation的两个元数据,用来形貌custom_orientation的取值范围。实际上,custom_orientation尚有一个内部元数据,用来形貌它的类型。这个内部元数据也是通过一个bag来表现的,这个bag的名称和值分别为“^type”和TYPE_ENUM,用来表现它形貌的是一个摆列类型的属性。留意,全部名称以“^”开头的bag都是表现一个内部元数据。
对于Bag资源来说,这一步必要给它们的元数据项分配资源ID,也就是给它们的bag分配资源ID。比方,对于上述的custom_orientation来说,我们必要给它的^type、custom_vertical和custom_horizontal分配资源ID,其中,^type分配到的是attr类型的资源ID,而custom_vertical和custom_horizontal分配到的是id类型的资源ID。
七. 编译Xml资源文件

前面的六步操纵为编译Xml资源文件预备好了全部的素材,因此,如今就开始要编译Xml资源文件了。除了values类型的资源文件,别的全部的Xml资源文件都必要编译。这里我们只挑layout类型的资源文件来分析Xml资源文件的编译过程,也就是这篇文章中要用到的例子中的main.xml文件,它的内容如下所示:
layout类型的资源文件编译过程

<?xml version="1.0" encoding="utf-8"?><LinearLayout xmlns:android="http://schemas.android.com/apk/res/android"    androidrientation="vertical"    android:layout_width="fill_parent"    android:layout_height="fill_parent"     android:gravity="center">    <Button         android:id="@+id/button_start_in_process"        android:layout_width="wrap_content"        android:layout_height="wrap_content"        android:gravity="center"        android:text="@string/start_in_process" >    </Button>    <Button         android:id="@+id/button_start_in_new_process"        android:layout_width="wrap_content"        android:layout_height="wrap_content"        android:gravity="center"        android:text="@string/start_in_new_process" >    </Button></LinearLayout>Xml资源文件main.xml的编译过程如图8所示:

1. 分析Xml文件

分析Xml文件是为了可以在内存中用一系列树形结构的XMLNode来表现它。XMLNode类的界说在文件frameworks/base/tools/aapt/XMLNode.h中,如下所示:
class XMLNode : public RefBase{    ...... private:    ......     String16 mElementName;    Vector<sp<XMLNode> > mChildren;    Vector<attribute_entry> mAttributes;    ......    String16 mChars;    ......};每一个XMLNode都表现一个Xml元素,其中:

  • mElementName,表现Xml元素标签。
  • mChars,表现Xml元素的文本内容。
  • mAttributes,表现Xml元素的属性列表。
  • mChildren,表现Xml元素的子元素。
Xml文件分析完成之后,就可以得到一个用来形貌根节点的XMLNode,接下来就可以通过这个根节点来完成别的的编译操纵。
2. 赋予属性名称资源ID

这一步实际上就是给每一个Xml元素的属性名称都赋予资源ID。比方,对于main.xml文件的根节点LinearLayout来说,就是要分别给它的属性名称“androidrientation”、“android:layout_width”、“android:layout_height”和“android:gravity”赋予一个资源ID。留意:上述这些属性都是在体系资源包内里界说的,因此,Android资源打包工具首先是要在体系资源包内里找到这些名称所对应的资源ID,然后才能赋给main.xml文件的根节点LinearLayout。
对于体系资源包来说,“androidrientation”、“android:layout_width”、“android:layout_height”和“android:gravity”等这些属性名称是它界说的一系列Bag资源,在它被编译的时间,就已经分配好资源ID了,就如上面的第六步操纵所示。
每一个Xml文件都是从根节点开始给属性名称赋予资源ID,然后再给递归给每一个子节点的属性名称赋予资源ID,直到每一个节点的属性名称都得到了资源ID为止。
3. 分析属性值

上一步是对Xml元素的属性的名称举行分析,这一步是对Xml元素的属性的值举行分析。比方,对于对于main.xml文件的根节点LinearLayout来说,前面我们已经给它的属性androidrientation的名称赋予了一个资源ID,这里就要给它的值“vertical”举行分析。
前面提到,androidrientation是在体系资源包界说的一个Bag资源,这个Bag资源分配有资源ID,而且会指定有元数据,也就是它可以取哪些值。对于androidrientation来说,它的合法取值就为“horizontal”大概“vertical”。在体系资源包中,“horizontal”大概“vertical”也同样是一个Bag资源,它们的值分别被界说为0和1。
Android资源打包工具是怎样找到main.xml文件的根节点LinearLayout的属性androidrientation的字符串值“vertical”所对应的整数值1的呢?假设在上一步中,从体系资源包找到“androidrientation”的资源ID为0x010100c4,那么Android资源打包工具就会通过这个资源ID找到它的元数据,也就是两个名称分别为“horizontal”和“vertical”的bag,接着就根据字符串匹配到名称“vertical”的bag,末了就可以将这个bag的值1作为分析效果了。
留意,对于引用类型的属性值,要举行一些额外的处理处罚。比方,对于main.xml文件的第一个Button节点的android:id属性值“@+id/button_start_in_process”,其中,@表现反面形貌的属性是引用类型的,“+”表现如果该引用不存在,那么就新建一个,“id”表现引用的资源类型是id,“button_start_in_process”表现引用的名称。实际上,在"id"前面,还可以指定一个包名,比方,将main.xml文件的第一个Button节点的android:id属性值指定为“@+[package:]id/button_start_in_process” 。如果没有指定包名的话,那么就会默认在当前编译的包内里查找1button_start_in_process1这个引用。由于前面指有“+”符号,因此,如果在指定的包内里找不到button_start_in_process这个引用的话,那么就会在该包内里创建一个新的。无论button_start_in_process在指定的包内里原来就存在的,还是新建的,终极Android资源打包工具都是将它的资源ID作为分析效果。
在我们这个景象中,在分析main.xml文件的两个Button节点的android:id属性值“@+id/button_start_in_process”和“@+id/button_start_in_new_process”时,当前正在编译的资源包没有包罗有相应的引用的,因此,Android资源打包工具就会在当前正在编译的资源包内里增加两个类型为id的Entry,如图9所示:

9.jpg
此外,对于main.xml文件的两个Button节点的1android:text1属性值“@string/start_in_process”和“@string/start_in_new_process”,它们分别表现引用的是当前正在编译的资源包的名称分别为“start_in_process”和“start_in_new_process”的string资源。这两个string资源在前面的第五步操纵中已经编译过了,因此,这里就可以直接得到它们的资源ID。
留意,一个资源项一旦创建之后,要得到它的资源ID是很容易的,由于它的Package ID、Type ID和Entry ID都是已知的。
4. 压平Xml文件

颠末前面的三步操纵之后,所必要的根本质料都已经预备好了,接下来就可以对Xml文件的内容举行扁平化处理处罚了,实际上就是将Xml文件从文本格式转换为二进制格式,这个过程如图10所示:

图10 压平Xml文件
将Xml文件从文本格式转换为二进制格式可以分别为六个步调,接下来我们就详细分析每一个步调。
将Xml文件从文本格式转换为二进制格式

Step 1. 网络有资源ID的属性的名称字符串

这一步除了网络那些具有资源ID的Xml元素属性的名称字符串之外,还会将对应的资源ID网络起来放在一个数组中。这里网络到的属性名称字符串生存在一个字符串资源池中,它们与网络到的资源ID数组是逐一对应的。
对于main.xml文件来说,具有资源ID的Xml元素属性的名称字符串有“orientation”、“layout_width”、“layout_height”、“gravity”、“id”和“text”,假设它们对应的资源ID分别为0x010100c4、0x010100f4、0x010100f5、0x010100af、0x010100d0和0x0101014f,那么终极得到的字符串资源池的前6个位置和资源ID数组的对应关系如图11所示:

11.jpg
Step 2. 网络别的字符串

这一步网络的是Xml文件中的别的全部字符串。由于在前面的Step 1中,那些具有资源ID的Xml元素属性的名称字符串已经被网络过了,因此,它们在一步中不会被重复网络。对于main.xml文件来说,这一步网络到的字符串如图12所示:


其中,“android”是android定名空间前缀,“http://schemas.android.com/apk/res/android”是android定名空间uri,“LinearLayout”是LinearLayout元素的标签,“Button”是Button元素的标签。
Step 3. 写入Xml文件头

终极编译出来的Xml二进制文件是一系列的chunk构成的,每一个chunk都有一个头部,用来形貌chunk的元信息。同时,整个Xml二进制文件又可以当作一块总的chunk,它有一个类型为ResXMLTree_header的头部。
    ResXMLTree_header界说在文件frameworks/base/include/utils/ResourceTypes.h中,如下所示:/** * Header that appears at the front of every data chunk in a resource. */struct ResChunk_header{    // Type identifier for this chunk.  The meaning of this value depends    // on the containing chunk.    uint16_t type;     // Size of the chunk header (in bytes).  Adding this value to    // the address of the chunk allows you to find its associated data    // (if any).    uint16_t headerSize;     // Total size of this chunk (in bytes).  This is the chunkSize plus    // the size of any data associated with the chunk.  Adding this value    // to the chunk allows you to completely skip its contents (including    // any child chunks).  If this value is the same as chunkSize, there is    // no data associated with the chunk.    uint32_t size;}; /** * XML tree header.  This appears at the front of an XML tree, * describing its content.  It is followed by a flat array of * ResXMLTree_node structures; the hierarchy of the XML document * is described by the occurrance of RES_XML_START_ELEMENT_TYPE * and corresponding RES_XML_END_ELEMENT_TYPE nodes in the array. */struct ResXMLTree_header{    struct ResChunk_header header;};ResXMLTree_header内嵌有一个类型为ResChunk_header的头部。毕竟上,每一种头部类型都会内嵌有一个类型为ResChunk_header的基础头部,并且这个ResChunk_header都是作为第一个成员变量出现的。这样在分析二进制Xml文件的时间,只必要读出前面巨细为sizeof(ResChunk_header)的数据块,并且通过辨认其中的type值,就可以知道实际正在处理处罚的chunk的详细类型。
对于ResXMLTree_header头部来说,内嵌在它内里的ResChunk_header的成员变量的值如下所示:

  • type:便是RES_XML_TYPE,形貌这是一个Xml文件头部。
  • headerSize:便是sizeof(ResXMLTree_header),表现头部的巨细。
  • size:便是整个二进制Xml文件的巨细,包罗头部headerSize的巨细。
Step 4. 写入字符串资源池

原来界说在Xml文件中的字符串已经在Step 1和Step 2中网络完毕,因此,这里就可以将它们写入到终极网络到二进制格式的Xml文件中去。留意,写入的字符串是严酷按照它们在字符串资源池中的次序写入的。比方,对于main.xml来说,依次写入的字符串为“orientation”、“layout_width”、“layout_height”、“gravity”、“id”、"text"、"android"、“http://schemas.android.com/apk/res/android”、“LinearLayout”和“Button”。之以是要严酷按照这个次序来写入,是由于接下来要将前面Step 1网络到的资源ID数组也写入到二进制格式的Xml文件中去,并且要保持这个资源ID数组与字符串资源池前六个字符串的对应关系
写入的字符串池chunk同样也是具有一个头部的,这个头部的类型为ResStringPool_header,它界说在文件frameworks/base/include/utils/ResourceTypes.h中,如下所示:
/** * Definition for a pool of strings.  The data of this chunk is an * array of uint32_t providing indices into the pool, relative to * stringsStart.  At stringsStart are all of the UTF-16 strings * concatenated together; each starts with a uint16_t of the string's * length and each ends with a 0x0000 terminator.  If a string is > * 32767 characters, the high bit of the length is set meaning to take * those 15 bits as a high word and it will be followed by another * uint16_t containing the low word. * * If styleCount is not zero, then immediately following the array of * uint32_t indices into the string table is another array of indices * into a style table starting at stylesStart.  Each entry in the * style table is an array of ResStringPool_span structures. */struct ResStringPool_header{    struct ResChunk_header header;     // Number of strings in this pool (number of uint32_t indices that follow    // in the data).    uint32_t stringCount;     // Number of style span arrays in the pool (number of uint32_t indices    // follow the string indices).    uint32_t styleCount;     // Flags.    enum {        // If set, the string index is sorted by the string values (based        // on strcmp16()).        SORTED_FLAG = 1<<0,         // String pool is encoded in UTF-8        UTF8_FLAG = 1<<8    };    uint32_t flags;     // Index from header of the string data.    uint32_t stringsStart;     // Index from header of the style data.    uint32_t stylesStart;};内嵌在ResStringPool_header内里的ResChunk_header的成员变量的值如下所示:

  • type:便是RES_STRING_POOL_TYPE,形貌这是一个字符串资源池。
  • headerSize:便是sizeof(ResStringPool_header),表现头部的巨细。
  • size:整个字符串chunk的巨细,包罗头部headerSize的巨细。
ResStringPool_header的别的成员变量的值如下所示:

  • stringCount:便是字符串的数量。
  • styleCount:便是字符串的样式的数量。
  • flags:便是0、SORTED_FLAG、UTF8_FLAG大概它们的组合值,用来形貌字符串资源串的属性,比方,SORTED_FLAG位便是1表现字符串是颠末排序的,而UTF8_FLAG位便是1表现字符串是利用UTF8编码的,否则就是UTF16编码的。
  • stringsStart:便是字符串内容块相对于其头部的隔断。
  • stylesStart:便是字符串样式块相对于其头部的隔断。
无论是UTF8,还是UTF16的字符串编码,每一个字符串的前面都有2个字节表现其长度,而且反面以一个NULL字符竣事。对于UTF8编码的字符串来说,NULL字符利用一个字节的0x00来表现,而对于UTF16编码的字符串来说,NULL字符利用两个字节的0x0000来表现。
如果一个字符串的长度高出32767,那么就会利用更多的字节来表现。假设字符串的长度高出32767,那么前两个字节的最高位就会便是0,表现接下来的两个字节仍旧是用来表现字符串长度的,并且前两个字表现高16位,而后两个字节表现低16位。
除了ResStringPool_header头部、字符串内容块和字符串样式内容块之外,尚有两个偏移数组,分别是字符串偏移数组字符串样式偏移数组,这两个偏移数组的巨细就分别便是字符串的数量stringCount和styleCount的值,而每一个元素都是一个无符号整数。整个字符中资源池的构效果如图13所示:


留意,字符串偏移数组和字符串样式偏移数组的值分别是相对于stringStart和styleStart而言的。在分析二进制Xml文件的时间,通过这两个偏移数组以及stringsStart和stylesStart的值就可以敏捷地定位到第i个字符串。
接下来,我们就重点说说什么是字符串样式。假设有一个字符串资源池,它有五个字符串,分别是"apple"、“banana”、“orange”、“<b>man</b><i>go</i>”和“pear”。留意到第四个字符串“<b>man</b><i>go</i>”,它实际表现的是一个字符串“mango”,不过它的前三个字符“man”通过b标签来形貌为粗体的,而后两个字符通过i标签来形貌为斜体的。这样实际上在整个字符串资源池中,包罗了七个字符串,分别是"apple"、“banana”、“orange”、“mango”、“pear”、“b”和“i”,其中,第四个字符串“mango”来有两个sytle,第一个style表现第1到第3个字符是粗体的,第二个style表现第4到第5个字符是斜体的。
字符串与其样式形貌是逐一对应的,也就是说,如果第i个字符串是带有样式形貌的,那么它的样式形貌就位于样式内容块第i个位置上。以上面的字符串资源池为例,由于第4个字符中带有样式形貌,为了保持字符串与样式形貌的逐一对应关系,那么也必要假设前面3个字符串也带有样式形貌的,不过必要将这3个字符串的样式形貌的个数设置为0。也就是说,在这种环境下,字符串的个数便是7,而样式形貌的个数便是4,其中,第1到第3个字符串的样式形貌的个数便是0,而第4个字符串的样式形貌的个数便是2。
假设一个字符串有N个样式形貌,那么它在样式内容块中,就对应有N个ResStringPool_span,以及一个ResStringPool_ref,其中,N个ResStringPool_span位于前面,用来形貌每一个样式,而ResStringPool_ref表现一个竣事占位符。比方,对于上述的“mango”字符串来说,它就对应有2个ResStringPool_span,以及1个ResStringPool_ref,而对于"apple"、“banana”和“orange”这三个字符串来说,它们对应有0个ResStringPool_span,但是对应有1个ResStringPool_ref,末了三个字符串“pear”、“b”和"i"对应有0个ResStringPool_span和0个ResStringPool_ref。
    `ResStringPool_span`和`ResStringPool_ref`界说在文件frameworks/base/include/utils/ResourceTypes.h中,如下所示:/** * Reference to a string in a string pool. */struct ResStringPool_ref{    // Index into the string pool table (uint32_t-offset from the indices    // immediately after ResStringPool_header) at which to find the location    // of the string data in the pool.    uint32_t index;}; /** * This structure defines a span of style information associated with * a string in the pool. */struct ResStringPool_span{    enum {        END = 0xFFFFFFFF    };     // This is the name of the span -- that is, the name of the XML    // tag that defined it.  The special value END (0xFFFFFFFF) indicates    // the end of an array of spans.    ResStringPool_ref name;     // The range of characters in the string that this span applies to.    uint32_t firstChar, lastChar;};由于ResStringPool_ref在这里出现的作用就是充当样式形貌竣事占位符,因此,它唯一的成员变量index的取值就固定为ResStringPool_span::END。
再来看ResStringPool_span是怎样表现一个样式形貌的。以字符串“mango”的第一个样式形貌为例,对应的ResStringPool_span的各个成员变量的取值为:

  • name:便是字符串“b”在字符串资源池中的位置。
  • firstChar:便是0,即指向字符“m”。
  • lastChar:便是2,即指向字符"n"。
综合起来就是表现字符串“man”是粗体的。
再以字符串“mango”的第二个样式形貌为例,对应的ResStringPool_span的各个成员变量的取值为:

  • name:便是字符串“i”在字符串资源池中的位置。
  • firstChar:便是3,即指向字符“g”。
  • lastChar:便是4,即指向字符“o”。
综合起来就是表现字符串“go”是斜体的。
别的有一个地方必要留意的是,字符串样式内容的末了会有8个字节,每4个字节都被添补为ResStringPool_span::END,用来表达字符串样式内容竣事符。这个竣事符可以在分析过程中用作错误验证。
Step 5. 写入资源ID

在前面的Step 1中,我们把属性的资源ID都网络起来了。这些网络起来的资源ID会作为一个单独的chunk写入到终极的二进制Xml文件中去。这个chunk位于字符串资源池的反面,它的头部利用ResChunk_header来形貌。这个ResChunk_header的各个成员变量的取值如下所示:

  • type:便是RES_XML_RESOURCE_MAP_TYPE,表现这是一个从字符串资源池到资源ID的映射头部。
  • headerSize:便是sizeof(ResChunk_header),表现头部巨细。
  • size:便是headerSize的巨细再加上sizeof(uint32_t) * count,其中,count为网络到的资源ID的个数。
以main.xml为例,字符串资源池的第一个字符串为“orientation”,而在资源ID这个chunk中纪录的第一个数据为0x010100c4,那么就表现属性名称字符串“orientation”对应的资源ID为0x010100c4。
Step 6. 压平Xml文件

压平Xml文件实在就是指将内里的各个Xml元素中的字符串都更换掉。这些字符串要么是被更换成到字符串资源池的一个索引,要么是更换成一个具有类型的别的值。我们以main.xml为例来说这个压平的过程。

  • 首先被压平的是一个表现定名空间的Xml Node。这个Xml Node用两个ResXMLTree_node和两个ResXMLTree_namespaceExt来表现,如图14所示:
    14.jpg
   ResXMLTree_node和ResXMLTree_namespaceExt界说在文件frameworks/base/include/utils/ResourceTypes.h中,如下所示:/** * Basic XML tree node.  A single item in the XML document.  Extended info * about the node can be found after header.headerSize. */struct ResXMLTree_node{    struct ResChunk_header header;     // Line number in original source file at which this element appeared.    uint32_t lineNumber;     // Optional XML comment that was associated with this element; -1 if none.    struct ResStringPool_ref comment;}; /** * Extended XML tree node for namespace start/end nodes. * Appears header.headerSize bytes after a ResXMLTree_node. */struct ResXMLTree_namespaceExt{    // The prefix of the namespace.    struct ResStringPool_ref prefix;     // The URI of the namespace.    struct ResStringPool_ref uri;};对于main.xml文件来说,在它的定名空间chunk中,内嵌在第一个ResXMLTree_node内里的ResChunk_header的各个成员变量的取值如下所示:

  • type:便是RES_XML_START_NAMESPACE_TYPE,表现定名空间开始标签的头部。
  • headerSize:便是sizeof(ResXMLTree_node),表现头部的巨细。
  • size:便是sizeof(ResXMLTree_node) + sizeof(ResXMLTree_namespaceExt)。
第一个ResXMLTree_node的别的成员变量的取值如下所示:

  • lineNumber:便是定名空间开始标签在原来文本格式的Xml文件出现的行号。
  • comment:便是定名空间的解释在字符池资源池的索引。
内嵌在第二个ResXMLTree_node内里的ResChunk_header的各个成员变量的取值如下所示:

  • type:便是RES_XML_END_NAMESPACE_TYPE,表现定名空间竣事标签的头部。
  • headerSize:便是sizeof(ResXMLTree_node),表现头部的巨细。
  • size:便是sizeof(ResXMLTree_node) + sizeof(ResXMLTree_namespaceExt)。
第二个ResXMLTree_node的别的成员变量的取值如下所示:

  • lineNumber:便是定名空间竣事标签在原来文本格式的Xml文件出现的行号。
  • comment:便是0xffffffff,即-1。
两个ResXMLTree_namespaceExt的内容都是一样的,它们的成员变量的取值如下所示:

  • prefix:便是字符串“android”在字符串资源池中的索引。
  • uri:便是字符串“http://schemas.android.com/apk/res/android”在字符串资源池中的索引。
接下来被压平的是标签为LinearLayout的Xml Node。这个Xml Node由两个ResXMLTree_node、一个ResXMLTree_attrExt、一个ResXMLTree_endElementExt和四个ResXMLTree_attribute来表现,如图15所示:

    ResXMLTree_attrExt、ResXMLTree_attribute和ResXMLTree_endElementExt界说在文件frameworks/base/include/utils/ResourceTypes.h中,如下所示:/** * Extended XML tree node for start tags -- includes attribute * information. * Appears header.headerSize bytes after a ResXMLTree_node. */struct ResXMLTree_attrExt{    // String of the full namespace of this element.    struct ResStringPool_ref ns;     // String name of this node if it is an ELEMENT; the raw    // character data if this is a CDATA node.    struct ResStringPool_ref name;     // Byte offset from the start of this structure where the attributes start.    uint16_t attributeStart;     // Size of the ResXMLTree_attribute structures that follow.    uint16_t attributeSize;     // Number of attributes associated with an ELEMENT.  These are    // available as an array of ResXMLTree_attribute structures    // immediately following this node.    uint16_t attributeCount;     // Index (1-based) of the "id" attribute. 0 if none.    uint16_t idIndex;     // Index (1-based) of the "class" attribute. 0 if none.    uint16_t classIndex;     // Index (1-based) of the "style" attribute. 0 if none.    uint16_t styleIndex;}; struct ResXMLTree_attribute{    // Namespace of this attribute.    struct ResStringPool_ref ns;     // Name of this attribute.    struct ResStringPool_ref name;     // The original raw string value of this attribute.    struct ResStringPool_ref rawValue;     // Processesd typed value of this attribute.    struct Res_value typedValue;}; /** * Extended XML tree node for element start/end nodes. * Appears header.headerSize bytes after a ResXMLTree_node. */struct ResXMLTree_endElementExt{    // String of the full namespace of this element.    struct ResStringPool_ref ns;     // String name of this node if it is an ELEMENT; the raw    // character data if this is a CDATA node.    struct ResStringPool_ref name;};内嵌在第一个ResXMLTree_node内里的ResChunk_header的各个成员变量的取值如下所示:

  • type:便是RES_XML_START_ELEMENT_TYPE,表现LinearLayout开始标签的头部。
  • headerSize:便是sizeof(ResXMLTree_node),表现头部的巨细。
  • size:便是sizeof(ResXMLTree_node) + sizeof(ResXMLTree_attrExt) + sizeof(ResXMLTree_attribute) * 4。
第一个ResXMLTree_node的别的成员变量的取值如下所示:

  • lineNumber:便是LinearLayout开始标签在原来文本格式的Xml文件出现的行号。
  • comment:便是LinearLayout标签的解释在字符池资源池的索引。
ResXMLTree_attrExt的各个成员变量的取值如下所示:

  • ns:便是LinearLayout元素的命令空间在字符池资源池的索引,没有指定则便是-1。
  • name:便是字符串“LinearLayout”在字符池资源池的索引。
  • attributeStart:便是sizeof(ResXMLTree_attrExt),表现LinearLayout的属性chunk相对type值为RES_XML_START_ELEMENT_TYPE的ResXMLTree_node头部的位置。
  • attributeSize:便是sizeof(ResXMLTree_attribute),表现每一个属性占据的chunk巨细。
  • attributeCount:便是4,表现有4个属性chunk。
  • idIndex:如果LinearLayout元素有一个名称为“id”的属性,那么就将它出如今属性列表中的位置再加上1的值纪录在idIndex中,否则的话,idIndex的值就便是0。
  • classIndex:如果LinearLayout元素有一个名称为“class”的属性,那么就将它出如今属性列表中的位置再加上1的值纪录在classIndex中,否则的话,classIndex的值就便是0。
  • styleIndex:如果LinearLayout元素有一个名称为“style”的属性,那么就将它出如今属性列表中的位置再加上1的值纪录在styleIndex中,否则的话,styleIndex的值就便是0。
LinearLayout元素有四个属性,每一个属性都对应一个ResXMLTree_attribute,接下来我们就以名称为“orientation”的属性为例,来分析它的各个成员变量的取值,如下所示:

  • ns:便是属性orientation的命令空间在字符池资源池的索引,没有指定则便是-1。
  • name:便是属性名称字符串“orientation”在字符池资源池的索引。
  • rawValue:便是属性orientation的原始值“vertical”在字符池资源池的索引,这是可选的,如果不消保留,它的值就便是-1。
    名称为 “orientation” 的 ResXMLTree_attribute 的成员变量 typedValue 是一个 Res_value ,它界说在文件frameworks/base/include/utils/ResourceTypes.h中,如下所示:
/** * Representation of a value in a resource, supplying type * information. */struct Res_value{    // Number of bytes in this structure.    uint16_t size;     // Always set to 0.    uint8_t res0;     // Type of the data value.    enum {        // Contains no data.        TYPE_NULL = 0x00,        // The 'data' holds a ResTable_ref, a reference to another resource        // table entry.        TYPE_REFERENCE = 0x01,        // The 'data' holds an attribute resource identifier.        TYPE_ATTRIBUTE = 0x02,        // The 'data' holds an index into the containing resource table's        // global value string pool.        TYPE_STRING = 0x03,        // The 'data' holds a single-precision floating point number.        TYPE_FLOAT = 0x04,        // The 'data' holds a complex number encoding a dimension value,        // such as "100in".        TYPE_DIMENSION = 0x05,        // The 'data' holds a complex number encoding a fraction of a        // container.        TYPE_FRACTION = 0x06,         // Beginning of integer flavors...        TYPE_FIRST_INT = 0x10,         // The 'data' is a raw integer value of the form n..n.        TYPE_INT_DEC = 0x10,        // The 'data' is a raw integer value of the form 0xn..n.        TYPE_INT_HEX = 0x11,        // The 'data' is either 0 or 1, for input "false" or "true" respectively.        TYPE_INT_BOOLEAN = 0x12,         // Beginning of color integer flavors...        TYPE_FIRST_COLOR_INT = 0x1c,         // The 'data' is a raw integer value of the form #aarrggbb.        TYPE_INT_COLOR_ARGB8 = 0x1c,        // The 'data' is a raw integer value of the form #rrggbb.         // The 'data' is a raw integer value of the form #aarrggbb.        TYPE_INT_COLOR_ARGB8 = 0x1c,        // The 'data' is a raw integer value of the form #rrggbb.        TYPE_INT_COLOR_RGB8 = 0x1d,        // The 'data' is a raw integer value of the form #argb.        TYPE_INT_COLOR_ARGB4 = 0x1e,        // The 'data' is a raw integer value of the form #rgb.        TYPE_INT_COLOR_RGB4 = 0x1f,         // ...end of integer flavors.        TYPE_LAST_COLOR_INT = 0x1f,         // ...end of integer flavors.        TYPE_LAST_INT = 0x1f    };    uint8_t dataType;     // Structure of complex data values (TYPE_UNIT and TYPE_FRACTION)    enum {        // Where the unit type information is.  This gives us 16 possible        // types, as defined below.        COMPLEX_UNIT_SHIFT = 0,        COMPLEX_UNIT_MASK = 0xf,         // TYPE_DIMENSION: Value is raw pixels.        COMPLEX_UNIT_PX = 0,        // TYPE_DIMENSION: Value is Device Independent Pixels.        COMPLEX_UNIT_DIP = 1,        // TYPE_DIMENSION: Value is a Scaled device independent Pixels.        COMPLEX_UNIT_SP = 2,        // TYPE_DIMENSION: Value is in points.        COMPLEX_UNIT_PT = 3,        // TYPE_DIMENSION: Value is in inches.        COMPLEX_UNIT_IN = 4,        // TYPE_DIMENSION: Value is in millimeters.        COMPLEX_UNIT_MM = 5,         // TYPE_FRACTION: A basic fraction of the overall size.        COMPLEX_UNIT_FRACTION = 0,        // TYPE_FRACTION: A fraction of the parent size.        COMPLEX_UNIT_FRACTION_PARENT = 1,         // Where the radix information is, telling where the decimal place        // appears in the mantissa.  This give us 4 possible fixed point        // representations as defined below.        COMPLEX_RADIX_SHIFT = 4,        COMPLEX_RADIX_MASK = 0x3,         // The mantissa is an integral number -- i.e., 0xnnnnnn.0        COMPLEX_RADIX_23p0 = 0,        // The mantissa magnitude is 16 bits -- i.e, 0xnnnn.nn        COMPLEX_RADIX_16p7 = 1,        // The mantissa magnitude is 8 bits -- i.e, 0xnn.nnnn        COMPLEX_RADIX_8p15 = 2,         // The mantissa magnitude is 0 bits -- i.e, 0x0.nnnnnn        COMPLEX_RADIX_0p23 = 3,         // Where the actual value is.  This gives us 23 bits of        // precision.  The top bit is the sign.        COMPLEX_MANTISSA_SHIFT = 8,        COMPLEX_MANTISSA_MASK = 0xffffff    };     // The data for this item, as interpreted according to dataType.    uint32_t data;     void copyFrom_dtoh(const Res_value& src);};一个属性的值颠末分析之后,也就是颠末前面编译Xml资源的第3个操纵之后,就用一个Res_value来表现。 比方,对于名称为“orientation”的属性的值“vertical”来说,颠末分析之后,它就会用一个Res_value来表现,这个Res_value的各个成员变量的值如下所示:

  • size:便是sizeof(Res_value)。
  • res0:便是0,保留给以后用。
  • dataType:便是TYPE_INT_DEC,表现数据类型,即这是一个十进制情势的整数值。
  • data:便是1,参考前面编译Xml资源的第3个操纵。
更多的数据类型,请参考Res_value界说内里的解释。从这里我们就可以看出,在分析二进制格式的Xml文件的过程中,当我们知道一个属性的名称在字符串资源池的索引之后,就可以通过这个索引在字符串资源池中找到对应的属性名称字符中,同时,通过这个索引还可以在资源ID的那块chunk中找到对应的属性资源ID,而有了这个属性资源ID之后,我们就可以进一步地验证该属性的取值是否正确等操纵。
内嵌在第二个 ResXMLTree_node内里的ResChunk_header的各个成员变量的取值如下所示:

  • type:便是RES_XML_END_ELEMENT_TYPE,表现LinearLayout竣事标签的头部。
  • headerSize:便是sizeof(ResXMLTree_node),表现头部的巨细。
  • size:便是sizeof(ResXMLTree_node) + sizeof(ResXMLTree_endElementExt) 。
第二个ResXMLTree_node的别的成员变量的取值如下所示:

  • lineNumber:便是LinearLayout竣事标签在原来文本格式的Xml文件出现的行号。
  • comment:便是-1。
ResXMLTree_endElementExt的各个成员变量的取值如下所示:

  • ns:便是LinearLayout元素的命令空间在字符池资源池的索引,没有指定则便是-1。
  • name:便是字符串“LinearLayout”在字符池资源池的索引。
留意,位于名称为“gravity”的ResXMLTree_attribute和第二个ResXMLTree_node之间的chunk是用来写入LinearLayout元素的两个子元素Button的内容的。这两个Button与LinearLayout一样,都是以类似的结构递归写入到终极的二进制Xml文件中去的,区别只在于结构内容的差别,以及属性个数的差别。
比方,对于第一个Button的属性id来说,它所对应的ResXMLTree_attribute的成员变量typedValue所指向的一个Res_value的各个成员变量的值如下所示:

  • size:便是sizeof(Res_value)。
  • res0:便是0,保留给以后用。
  • dataType:便是TYPE_REFERENCE,表现数据类型,即这是一个引用值。
  • data:便是分配给名称为“button_start_in_process”的ID的资源ID值,它的Package ID便是0x7f,而Type ID便是0x04,Entry ID取决于它的出现次序。
又如,对于第一个Button的属性text来说,它所对应的ResXMLTree_attribute的成员变量typedValue所指向的一个Res_value的各个成员变量的值如下所示:

  • size:便是sizeof(Res_value)。
  • res0:便是0,保留给以后用。
  • dataType:便是TYPE_REFERENCE,表现数据类型,即这是一个引用值。
  • data:便是分配给名称“start_in_process”的字符串的资源ID值,它的Package ID便是0x7f,而Type ID便是0x05,Entry ID取决于它的出现次序。
对于一个Xml文件来说,它除了有定名空间和平常标签类型的Node之外,尚有一些称为CDATA类型的Node,比方,假设一个Xml文件,它的一个Item标签的内容如下所示:
......     <Item>This is a normal text</Item> ......那么字符串“This is a normal text”就称为一个CDATA,它在二进制Xml文件中用一个ResXMLTree_node和一个ResXMLTree_cdataExt来形貌,如图16所示:
     ResXMLTree_cdataExt界说在文件frameworks/base/include/utils/ResourceTypes.h中,如下所示:/** * Extended XML tree node for CDATA tags -- includes the CDATA string. * Appears header.headerSize bytes after a ResXMLTree_node. */struct ResXMLTree_cdataExt{    // The raw CDATA character data.    struct ResStringPool_ref data;     // The typed value of the character data if this is a CDATA node.    struct Res_value typedData;};内嵌在上面的ResXMLTree_node的ResChunk_header的各个成员变量的取值如下所示:

  • type:便是RES_XML_CDATA_TYPE,表现CDATA头部。
  • headerSize:便是sizeof(ResXMLTree_node),表现头部的巨细。
  • size:便是sizeof(ResXMLTree_node) + sizeof(ResXMLTree_cdataExt) 。
    上面的ResXMLTree_node的别的成员变量的取值如下所示:
  • lineNumber:便是字符串“This is a normal text”在原来文本格式的Xml文件出现的行号。
  • comment:便是字符串“This is a normal text”的解释,如果没有则便是-1。
下面的ResXMLTree_cdataExt的成员变量data便是字符串“This is a normal text”在字符串资源池的索引,别的一个成员变量typedData所指向的一个Res_value的各个成员变量的值如下所示:

  • size:便是sizeof(Res_value)。
  • res0:便是0,保留给以后用。
  • dataType:便是TYPE_NULL,表现没有包罗数据,数据已经包罗在ResXMLTree_cdataExt的成员变量`data中。
  • data:便是0,由于dataType便是TYPE_NULL,这个值是没故意义的。
至此,一个Xml文件就从按照图8以及图10的步调从文本格式编译成二进制格式了。当全部的Xml文件都编译完成之后,接下来就开始天生资源符号了。
八. 天生资源符号

这里天生资源符号为反面天生R.java文件做好预备的。从前面的操纵可以知道,全部网络到的资源项都按照类型来生存在一个资源表中,即生存在一个ResourceTable对象。因此,Android资源打包工具aapt只要遍历每一个Package内里的每一个Type,然后取出每一个Entry的名称,并且根据这个Entry在本身的Type内里出现的次序来盘算得到它的资源ID,那么就可以天生一个资源符号了,这个资源符号由名称以及资源ID所构成。
比方,对于strings.xml文件中名称为“start_in_process”的Entry来说,它是一个类型为string的资源项,假设它出现的次序为第3,那么它的资源符号就便是R.string.start_in_process,对应的资源ID就为0x7f050002,其中,高字节0x7f表现Package ID,次高字节0x05表现string的Type ID,而低两字节0x02就表现“start_in_process”是第三个出现的字符串。
九. 天生资源索引表

我们首先总结一下,颠末上述八个操纵之后,所得到的资源列表如图17所示:

有了这些资源项之后,Android资源打包工具aapt就可以按照下面的流程来天生资源索引表resources.arsc了,如图18所示:


接下来,我们就以图17所示的资源项来说图18所示的资源索引表天生过程。
1. 网络类型字符串

在图17所示的资源项中,一共有4种类型的资源,分别是drawable、layout、string和id,于是对应的类型字符串就为“drawable”、“layout”、“string”和“id”。
留意,这些字符串是按Package来网络的,也就是说,当前被编译的应用步伐资源有几个Package,就有几组对应的类型字符串,每一个组类型字符串都生存在其所属的Package中。
2. 网络资源项名称字符串

在图17所示的资源项中,一共有12个资源项,每一个资源项的名称分别为“icon”、“icon”、“icon”、“main”、“sub”、“app_name”、“sub_activity”、“start_in_process”、“start_in_new_process”、“finish”、“button_start_in_process”和“button_start_in_new_process”,于是网络到的资源项名称字符串就为“icon”、“main”、“sub”、“app_name”、“sub_activity”、“start_in_process”、“start_in_new_process”、“finish”、“button_start_in_process”和“button_start_in_new_process”。
留意,这些字符串同样是按Package来网络的,也就是说,当前被编译的应用步伐资源有几个Package,就有几组对应的资源项名称字符串,每一个组资源项名称字符串都生存在其所属的Package中。
3. 网络资源项值字符串

在图17所示的资源项中,一共有12个资源项,但是只有10项是具有值字符串的,它们分别是“res/drawable-ldpi/icon.png”、“res/drawable-mdpi/icon.png”、“res/drawable-hdpi/icon.png”、“res/layout/main.xml”、“res/layout/sub.xml”、“Activity”、“Sub Activity”、“Start sub-activity in process”、“Start sub-activity in new process”和“Finish activity”。
留意,这些字符串不是按Package来网络的,也就是说,当前全部参加编译的Package的资源项值字符串都会被同一网络在一起。
4. 天生Package数据块

参加编译的每一个Package的资源项元信息都写在一块独立的数据上,这个数据块利用一个类型为ResTable_package的头部来形貌。每一个Package的资源项元信息数据块的天生过程如图19所示:


这个天生过程可以分为5个步调,接下来我们就以图17所示的资源项来说详细分析每一个步调。
Step 1. 写入Package资源项元信息数据块头部

Package资源项元信息数据块头部是用一个ResTable_package来界说的。ResTable_package界说在文件frameworks/base/include/utils/ResourceTypes.h中,如下所示:/** * A collection of resource data types within a package.  Followed by * one or more ResTable_type and ResTable_typeSpec structures containing the * entry values for each resource type. */struct ResTable_package{    struct ResChunk_header header;     // If this is a base package, its ID.  Package IDs start    // at 1 (corresponding to the value of the package bits in a    // resource identifier).  0 means this is not a base package.    uint32_t id;     // Actual name of this package, \0-terminated.    char16_t name[128];     // Offset to a ResStringPool_header defining the resource    // type symbol table.  If zero, this package is inheriting from    // another base package (overriding specific values in it).    uint32_t typeStrings;     // Last index into typeStrings that is for public use by others.    uint32_t lastPublicType;     // Offset to a ResStringPool_header defining the resource    // key symbol table.  If zero, this package is inheriting from    // another base package (overriding specific values in it).    uint32_t keyStrings;     // Last index into keyStrings that is for public use by others.    uint32_t lastPublicKey;};嵌入在ResTable_package内部的ResChunk_header的各个成员变量的取值如下所示:

  • type:便是RES_TABLE_PACKAGE_TYPE,表现这是一个Package资源项元信息数据块头部。
  • headerSize:便是sizeof(ResTable_package),表现头部巨细。
  • size:便是sizeof(ResTable_package) + 类型字符串资源池巨细 + 资源项名称字符串资源池巨细 + 类型规范数据块巨细 + 数据项信息数据块巨细。
ResTable_package的别的成员变量的取值如下所示:

  • id:便是Package ID。
  • name:便是Package Name。
  • typeStrings:便是类型字符串资源池相对头部的偏移位置。
  • lastPublicType:便是末了一个导出的Public类型字符串在类型字符串资源池中的索引,目前这个值设置为类型字符串资源池的巨细。
  • keyStrings:便是资源项名称字符串相对头部的偏移位置。
  • lastPublicKey:便是末了一个导出的Public资源项名称字符串在资源项名称字符串资源池中的索引,目前这个值设置为资源项名称字符串资源池的巨细。
我们可以通过图20来清楚地看到一个Package资源项元信息数据块的结构:

在Android资源中,有一种资源类型称为Public,它们一样寻常是界说在res/values/public.xml文件中,情势如下所示:
<?xml version="1.0" encoding="utf-8"?><resources>    <public type="string" name="string3" id="0x7f040001" /></resources>这个public.xml用来告诉Android资源打包工具aapt,将类型为string的资源string3的ID固定为0x7f040001。为什么必要将某一个资源项的ID固定下来呢?一样寻常来说,当我们将本身界说的资源导出来给第三方应用步伐利用时,为了包管以后修改这些导出资源时,仍旧包管第三方应用步伐的兼容性,就必要给那些导出资源一个固定的资源ID。
每当Android资源打包工具aapt重新编译被修改过的资源时,都会重新给这些资源赋予ID,这就大概会造成同一个资源项在两次差别的编译中被赋予差别的ID。这种环境就会给第三方应用步伐步伐带来贫苦,由于后者一样寻常是假设一个ID对应的永久是同一个资源的。因此,当我们将本身界说的资源导出来给第三方应用步伐利用时,就必要通过public.xml文件将导出来的资源的ID固定下来。
我们用一个例子来说public.xml文件的作用,思量下面这个strings.xml文件:
<?xml version="1.0" encoding="utf-8"?><resources>    <string name="string1">String 1</string>    <string name="string3">String 3</string></resources>假设Android资源打包工具aapt为字符串资源项string1和string3分配到的资源ID如下所示:
public final class R {    // ...    public static final class string {        public static final int string1=0x7f040000;        public static final int string3=0x7f040001;    }}这时间第三方应用步伐就会以为0x7f040001引用的永久是字符串“String 3”。
假设将来的某一天,我们必要在strings.xml文件中增加一个新的字符串,如下所示:
<?xml version="1.0" encoding="utf-8"?><resources>    <string name="string1">String 1</string>    <string name="string2">String 2</string>    <string name="string3">String 3</string></resources>如果没有上述的public.xml文件,那么Android资源打包工具aapt为字符串资源项string1、 string2和string3分配的资源ID就会如下所示:
public final class R {    // ...    public static final class string {        public static final int string1=0x7f040000;        public static final int string2=0x7f040001;        public static final int string3=0x7f040002; // New ID! Was 0x7f040001    }}这就完蛋了,这时间第三方应用步伐通过0x7f040001引用到的字符串变成了“String 2”。
如果我们利用上述的public.xml文件将字符串“String 3”固定为0x7f040001,那么Android资源打包工具aapt为字符串资源项string1、 string2和string3分配的资源ID就会如下所示:
public final class R {    // ...    public static final class string {        public static final int string1=0x7f040000;        public static final int string2=0x7f040002;        public static final int string3=0x7f040001; // Resource ID from public.xml    }}这样第三方应用步伐通过0x7f040001引用到的字符串仍旧是“String 3”。
留意,我们在开发应用步伐时,一样寻常是不必要用到public.xml文件的,由于我们的资源根本上都是在内部利用的,不会导出来给第三方应用步伐利用。只在内部利用的资源,不管它的ID怎样变革,我们都可以通过R.java文件界说的常量来正确地引用它们。只有体系界说的资源包才会利用到public.xml文件,由于它界说的资源是必要提供给第三方应用步伐利用的。
Step 2. 写入类型字符串资源池

在前面的第1个操纵中,我们已经将每一个Package用到的类型字符串网络起来了,因此,这里就可以直接将它们写入到Package资源项元信息数据块头部反面的谁人数据块去。
Step 3. 写入资源项名称字符串资源池

在前面的第2个操纵中,我们已经将每一个Package用到的资源项名称字符串网络起来了,这里就可以直接将它们写入到类型字符串资源池反面的谁人数据块去。
Step 4. 写入类型规范数据块

类型规范数据块用来形貌资源项的设置差异性。通过这个差异性形貌,我们就可以知道每一个资源项的设置状态。知道了一个资源项的设置状态之后,Android资源管理框架在检测到装备的设置信息发生变革之后,就可以知道是否必要重新加载该资源项。类型规范数据块是按照类型来构造的,也就是说,每一种类型都对应有一个类型规范数据块。
类型规范数据块的头部是用一个ResTable_typeSpec来界说的。ResTable_typeSpec界说在文件frameworks/base/include/utils/ResourceTypes.h中,如下所示:/** * A specification of the resources defined by a particular type. * * There should be one of these chunks for each resource type. * * This structure is followed by an array of integers providing the set of * configuation change flags (ResTable_config::CONFIG_*) that have multiple * resources for that configuration.  In addition, the high bit is set if that * resource has been made public. */struct ResTable_typeSpec{    struct ResChunk_header header;     // The type identifier this chunk is holding.  Type IDs start    // at 1 (corresponding to the value of the type bits in a    // resource identifier).  0 is invalid.    uint8_t id;     // Must be 0.    uint8_t res0;    // Must be 0.    uint16_t res1;     // Number of uint32_t entry configuration masks that follow.    uint32_t entryCount;     enum {        // Additional flag indicating an entry is public.        SPEC_PUBLIC = 0x40000000    };};嵌入在ResTable_typeSpec内里的ResChunk_header的各个成员变量的取值如下所示:

  • type:便是RES_TABLE_TYPE_SPEC_TYPE,用来形貌一个类型规范头部。
  • headerSize:便是sizeof(ResTable_typeSpec),表现头部的巨细。
  • size:便是sizeof(ResTable_typeSpec) + sizeof(uint32_t) * entryCount,其中,entryCount表现本类型的资源项个数。
ResTable_typeSpec的别的成员变量的取值如下所示:

  • id:表现资源的Type ID。
  • res0:便是0,保留以后利用。
  • res1:便是0,保留以后利用。
  • entryCount:便是本类型的资源项个数,留意,这里是指名称类似的资源项的个数。
ResTable_typeSpec反面紧跟着的是一个巨细为entryCount的uint32_t数组,每一个数组元数,即每一个uint32_t,都是用来形貌一个资源项的设置差异性的。比方,在图17中,名称为icon的drawable资源项有三种差别的屏幕设置ldpi、mdpi和hdpi,于是用来形貌它的设置差异性的uint32_t的第CONFIG_DENSITY位就便是1,而别的位都便是0。又如,在图17中,名称为main的layout资源项只有一种设置default,于是用来形貌它的设置差异性的uint32_t的值就便是0。此外,如果一个资源项是导出的,即它的资源ID是通过public.xml来固定的,那么用来形貌它的设置差异性的uint32_t的第ResTable_typeSpec::SPEC_PUBLIC位也会被设置为1。
在图17中,一共有4种差别类型的资源项,它们所对应的4个类型规范数据块如图21至图24所示:
22.jpg 从图21到图24就可以看出,类型为drawable的资源项icon在装备的屏幕密度发生变革之后,Android资源管理框架必要重新对它举行加载,以便得到更符合的资源项,而别的资源项无论装备设置信息发生何种变革,它们都不必要重新加载,由于它们只有一种设置。
Step 5. 写入类型资源项数据块

类型资源项数据块用来形貌资源项的详细信息, 这样我们就可以知道每一个资源项名称、值和设置等信息。类型资源项数据同样是按照类型和设置来构造的,也就是说,一个具有N个设置的类型一共对应有N个类型资源项数据块。
类型资源项数据块的头部是用一个`ResTable_type`来界说的。ResTable_type界说在文件frameworks/base/include/utils/ResourceTypes.h中,如下所示:/** * A collection of resource entries for a particular resource data * type. Followed by an array of uint32_t defining the resource * values, corresponding to the array of type strings in the * ResTable_package::typeStrings string block. Each of these hold an * index from entriesStart; a value of NO_ENTRY means that entry is * not defined. * * There may be multiple of these chunks for a particular resource type, * supply different configuration variations for the resource values of * that type. * * It would be nice to have an additional ordered index of entries, so * we can do a binary search if trying to find a resource by string name. */struct ResTable_type{    struct ResChunk_header header;     enum {        NO_ENTRY = 0xFFFFFFFF    };     // The type identifier this chunk is holding.  Type IDs start    // at 1 (corresponding to the value of the type bits in a    // resource identifier).  0 is invalid.    uint8_t id;     // Must be 0.    uint8_t res0;    // Must be 0.    uint16_t res1;     // Number of uint32_t entry indices that follow.    uint32_t entryCount;     // Offset from header where ResTable_entry data starts.    uint32_t entriesStart;     // Configuration this collection of entries is designed for.    ResTable_config config;};嵌入在ResTable_type内里的ResChunk_header的各个成员变量的取值如下所示:

  • type:便是RES_TABLE_TYPE_TYPE,用来形貌一个类型资源项头部。
  • headerSize:便是sizeof(ResTable_type),表现头部的巨细。
  • size:便是sizeof(ResTable_type) + sizeof(uint32_t) * entryCount,其中,entryCount表现本类型的资源项个数。
ResTable_type的别的成员变量的取值如下所示:

  • id:表现资源的Type ID。
  • res0:便是0,保留以后利用。
  • res1:便是0,保留以后利用。
  • entryCount:便是本类型的资源项个数,留意,这里是指名称类似的资源项的个数。
  • entriesStart:便是资源项数据块相对头部的偏移值。
  • config:指向一个ResTable_config,用来形貌设置信息,它的界说可以参考图2的类图。
ResTable_type紧跟着的是一个巨细为entryCount的uint32_t数组,每一个数组元数,即每一个uint32_t,都是用来形貌一个资源项数据块的偏移位置。紧跟在这个uint32_t数组反面的是一个巨细为entryCount的ResTable_entry数组,每一个数组元素,即每一个ResTable_entry,都是用来形貌一个资源项的详细信息。
在图17中,一共有4种差别类型的资源项,其中,类型为drawable的资源有1个资源项以及3种差别的设置,类型为layout的资源有2个资源项以及1种设置,类型为string的资源有5个资源项以及1种设置,类型为id的资源有2个资源项以及1种设置,这样一共就对应有3 + 1 + 1 + 1个类型资源项数据块,如图25至图图30所示:
25.jpg 26.jpg 30.jpg
留意,ResTable_type反面的uint32_t数组和ResTable_entry数组的巨细不肯定是相当的,思量下面的资源目次:
--res  --drawable-ldpi    --icon.png  --drawable-mdpi    --icon.png    --logo.png  --drawable-hdpi    --logo.png那么终极得到类型为drawable和设置为ldpi的资源项数据块如图31所示:

31.jpg 由于不存在类型为drawable、设置为ldpi,并且名称为logo的资源项,因此,在图31中,ResTable_type反面的uint32_t数组和ResTable_entry数组的巨细是不相当的,并且没有相应的ResTable_entry的uint32_t数组元素的值会被设置为ResTable_type::NO_ENTRY。
每一个资源项数据都是通过一个 ResTable_entry来界说的。
ResTable_entry界说在文件frameworks/base/include/utils/ResourceTypes.h中,如下所示:/** * This is the beginning of information about an entry in the resource * table.  It holds the reference to the name of this entry, and is * immediately followed by one of: *   * A Res_value structure, if FLAG_COMPLEX is -not- set. *   * An array of ResTable_map structures, if FLAG_COMPLEX is set. *     These supply a set of name/value mappings of data. */struct ResTable_entry{    // Number of bytes in this structure.    uint16_t size;     enum {        // If set, this is a complex entry, holding a set of name/value        // mappings.  It is followed by an array of ResTable_map structures.        FLAG_COMPLEX = 0x0001,        // If set, this resource has been declared public, so libraries        // are allowed to reference it.        FLAG_PUBLIC = 0x0002    };    uint16_t flags;     // Reference into ResTable_package::keyStrings identifying this entry.    struct ResStringPool_ref key;};ResTable_entry的各个成员变量的取值如下所示:

  • size:便是sizeof(ResTable_entry),表现资源项头部巨细。
  • flags:资源项标记位。如果是一个Bag资源项,那么FLAG_COMPLEX位就便是1,并且在ResTable_entry反面跟有一个ResTable_map数组,否则的话,在ResTable_entry反面跟的是一个Res_value。如果是一个可以被引用的资源项,那么FLAG_PUBLIC位就便是1。
  • key:资源项名称在资源项名称字符串资源池的索引。
接下来我们就分两种环境来讨论资源项信息写入到资源索引表的过程。
首先看一个平常的资源项,即一个非Bag资源项的写入过程。从图2可以知道,每一个资源项的数据都是用一个Item来形貌的。在这个Item中,有一个类型为Res_value的成员变量parsedValue,它表现一个资源项颠末分析后得到值。
前面在分析Xml资源文件的编译过程时,我们已经先容过Res_value的界说了。假设当前要写入的资源项是类型为layout的main,从图17可以知道,它的值是一个字符串“res/layout/main.xml”。字符串“res/layout/main.xml”在前面的第3步中已经被写入到一个资源项值字符串池中去了,我们假设它被写入在第3个位置上,那么用来形貌资源项main的Res_value的各个成员变量的取值如下所示:
-size:便是sizeof(Res_value)。

  • res0:便是0,保留以后利用。
  • dataType:便是TYPE_STRING。
  • data:便是0x3。
我们通过图32来总结一个平常资源项写入到资源表索引表的数据块结构:

32.jpg 接着看一个Bag资源项的写入过程。以图7所示的Bag资源项custom_orientation为例,它有本个bag,分别是^type、custom_vertical和custom_horizontal,其中,custom_vertical和custom_horizontal是两个自界说的bag,它们的值分别便是0x0和0x1,而^type是一个体系内部界说的bag,它的值固定为0x10000。 留意,^type、custom_vertical和custom_horizontal均是类型为id的资源,假设它们分配的资源ID分别为0x1000000、0x7f040000和7f040001。
一个Bag资源项写入到资源索引表的数据块结构如图33所示:

33.jpg 在图33中,紧跟在ResTable_entry反面的是一个ResTable_map_entry,用来形貌反面要写入到的ResTable_map的信息。假设一个Bag资源项有N个bag,那么在ResTable_map_entry就有N个ResTable_map。
    ResTable_map_entry界说在文件frameworks/base/include/utils/ResourceTypes.h中,如下所示:/** *  This is a reference to a unique entry (a ResTable_entry structure) *  in a resource table.  The value is structured as: 0xpptteeee, *  where pp is the package index, tt is the type index in that *  package, and eeee is the entry index in that type.  The package *  and type values start at 1 for the first item, to help catch cases *  where they have not been supplied. */struct ResTable_ref{    uint32_t ident;}; /** * Extended form of a ResTable_entry for map entries, defining a parent map * resource from which to inherit values. */struct ResTable_map_entry : public ResTable_entry{    // Resource identifier of the parent mapping, or 0 if there is none.    ResTable_ref parent;    // Number of name/value pairs that follow for FLAG_COMPLEX.    uint32_t count;};ResTable_map_entry是从ResTable_entry继续下来的,我们首先看ResTable_entry的各个成员变量的取值:

  • size:便是sizeof(ResTable_map_entry)。
  • flags:由于在紧跟在ResTable_map_entry前面的ResTable_entry的成员变量flags已经形貌过资源项的标记位了,因此,这里的flags就不消再设置了,它的值便是0。
  • key:由于在紧跟在ResTable_map_entry前面的ResTable_entry的成员变量key已经形貌过资源项的名称了,因此,这里的key就不消再设置了,它的值便是0。
ResTable_map_entry的各个成员变量的取值如下所示:

  • parent:指向父ResTable_map_entry的资源ID,如果没有父ResTable_map_entry,则便是0。
  • count:便是bag项的个数。
Bag资源项的每一个bag都用一个ResTable_map来表现。
ResTable_map界说在文件frameworks/base/include/utils/ResourceTypes.h中,如下所示:struct ResTable_map{    // The resource identifier defining this mapping's name.  For attribute    // resources, 'name' can be one of the following special resource types    // to supply meta-data about the attribute; for all other resource types    // it must be an attribute resource.    ResTable_ref name;     .....     // This mapping's value.    Res_value value;};ResTable_map只有两个成员变量,其中:

  • name:便是bag的资源项ID。
  • value:便是bag的资源项值。
比方,对于custom_vertical来说,用来形貌它的ResTable_map的成员变量name的值就便是0x7f040000,而成员变量value所指向的一个Res_value的各个成员变量的值如下所示:

  • size:便是sizeof(Res_value)。
  • res0:便是0,保留以后利用。
  • dataType:便是TYPE_INT_DEC,表现data是一个十进制的整数。
  • data:便是0。
我们可以依此类推,分别得到用来形貌^type和custom_horizontal这两个bag的ResTable_map的值。
5. 写入资源索引表头部

资源索引表头部利用一个ResTable_header来表现。ResTable_header界说在文件
frameworks/base/include/utils/ResourceTypes.h中,如下所示:/** * Header for a resource table.  Its data contains a series of * additional chunks: *   * A ResStringPool_header containing all table values. *   * One or more ResTable_package chunks. * * Specific entries within a resource table can be uniquely identified * with a single integer as defined by the ResTable_ref structure. */struct ResTable_header{    struct ResChunk_header header;     // The number of ResTable_package structures.    uint32_t packageCount;};嵌入在ResTable_header内部的ResChunk_header的各个成员变量的取值如下所示:

  • type:便是RES_TABLE_TYPE,表现这是一个资源索引表头部。
  • headerSize:便是sizeof(ResTable_header),表现头部的巨细。
  • size:便是整个resources.arsc文件的巨细。
ResTable_header的别的成员变量的取值如下所示:

  • packageCount:便是被编译的资源包的个数。
6. 写入资源项的值字符串资源池

在前面的第3步中,我们已经将全部的资源项的值字符串都网络起来了,因此,这里直接它们写入到资源索引表去就可以了。留意,这个字符串资源池包罗了在全部的资源包内里所界说的资源项的值字符串,并且是紧跟在资源索引表头部的反面。
7. 写入Package数据块

在前面的第4步中,我们已经全部的Package数据块都网络起来了,因此,这里直接将它们写入到资源索引表去就可以了。这些Package数据块是依次写入到资源索引表去的,并且是紧跟在资源项的值字符串资源池的反面。
至此,资源项索引表的天生好了。
十. 编译AndroidManifest.xml文件

颠末前面的九个步调之后,应用步伐的全部资源项就编译完成了,这时间就开始将应用步伐的设置文件AndroidManifest.xml也编译成二进制格式的Xml文件。之以是要在应用步伐的全部资源项都编译完成之后,再编译应用步伐的设置文件,是由于后者大概会引用到前者。
应用步伐设置文件AndroidManifest.xml的编译过程与别的的Xml资源文件的编译过程是一样的,可以参考前面的第七步。留意,应用步伐设置文件AndroidManifest.xml编译完成之后,Android资源打包工具appt还会验证它的完备性和正确性,比方,验证AndroidManifest.xml的根节点mainfest必须界说有android:package属性
十一. 天生R.java文件

在前面的第八步中,我们已经将全部的资源项及其所对应的资源ID都网络起来了,因此,这里只要将直接将它们写入到指定的R.java文件去就可以了。比方,假设分配给类型为layout的资源项main和sub的ID为0x7f030000和0x7f030001,那么在R.java文件,就会分别有两个以main和sub为名称的常量,如下所示:
public final class R {    ......     public static final class layout {        public static final int main=0x7f030000;        public static final int sub=0x7f030001;    }     ......}
留意,每一个资源类型在R.java文件中,都有一个对应的内部类,比方,类型为layout的资源项在R.java文件中对应的内部类为layout,而类型为string的资源项在R.java文件中对应的内部类就为string。
十二. 打包APK文件

全部资源文件都编译以及天生完成之后,就可以将它们打包到APK文件去了,包罗:
1. assets目次。

2. res目次,但是不包罗res/values目次, 这是由于res/values目次下的资源文件的内容颠末编译之后,都直接写入到资源项索引表去了。

3. 资源项索引文件resources.arsc。

固然,除了这些资源文件外,应用步伐的设置文件AndroidManifest.xml以及应用步伐代码文件classes.dex,尚有用来形貌应用步伐的署名信息的文件,也会一并被打包到APK文件中去,这个APK文件可以直接拿到模拟器大概装备上去安装。
至此,我们就分析完成Android应用步伐资源的编译和打包过程了,其中最告急的是要把握以下四个要点:


    • Xml资源文件从文本格式编译为二进制格式的过程。


    • Xml资源文件的二进制格式。


    • 资源项索引表resources.arsc的天生过程。


    • 资源项索引表resources.arsc的二进制格式。

明白了Android应用步伐资源的编译和打包过程之后,接下来我们就可以分析Android应用步伐在运行时查找索引的过程了,敬请关注!
老罗的新浪微博:http://weibo.com/shengyangluo,欢迎关注!
————————————————
版权声明:本文为CSDN博主「罗升阳」的原创文章,依照CC 4.0 BY-SA版权协议,转载请附上原文出处链接及本声明。
原文链接:https://blog.csdn.net/luoshengyang/article/details/8744683
评论
登录 后才能评论

Powered by CangBaoKu v1.0 小黑屋藏宝库It社区( 冀ICP备14008649号 )

GMT+8, 2025-10-9 11:14, Processed in 0.204795 second(s), 35 queries.© 2003-2025 cbk Team.

快速回复 返回顶部 返回列表